
文丨语鹦企服私域管家原创,未经授权不得转载
企业微信,是企业建立社群的主要平台,其开发的初衷之一就是为了让企业更好地进行私域运营。尽管如此,企业微信在建立客户群上仍有相应的限制。今天语鹦企服就带你看看企业微信客户群的人数上限是多少,以及满人怎么自动建群。
企业微信客户群人数上限是多少?
企业微信中,分为内部群和外部群两种,外部群主要用于联系客户并提供营销服务,也就是我们常说的客户群。目前,企业微信用户创建的客户群一个群最多支持500人,微信用户创建客户群最多支持200人。
企业微信客户群满了怎么自动建群?
一般来说,500人的容量对于活动体量大或用户群体广的企业来说是远远不够的。在超过500人后再重新建群邀请客户进群的操作也过于频繁,这时,可以借助语鹦企服工具箱中的「进群活码」功能实现满人自动建群,当群聊人数达到上限后,该功能将以群主身份无限自动创建新群。

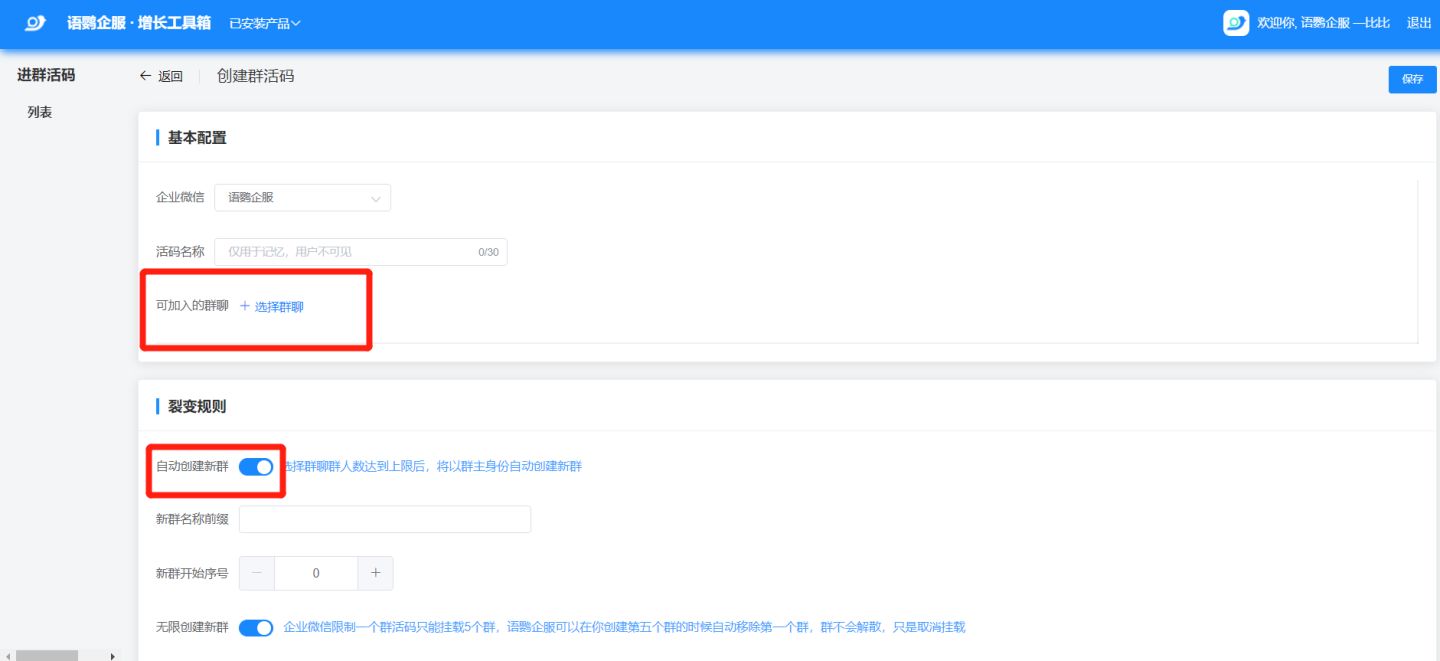
怎么使用这个功能呢?企业需要先创建好一个社群。随后进入语鹦企服工具箱,选择【进群活码】功能,点击右上角【创建活码】。

随后按照信息配置社群,在“可加入群聊”处选择1个建好的社群,并开启【自动创建群聊】功能,这样当社群满200人后,就会自动建成第二个、第三个、直到无数个相同配置的社群。

语鹦工具箱「进群活码」除了有自动建群的优势外,还有二维码永不过期的优点。一个二维码能无限创建相同的群聊,大大节省了活动开展期间员工新建群聊和更新二维码等的繁琐工作,方便企业更好地分配人力资源。
以上就是语鹦企服「进群活码」功能的使用方法。除了「进群活码」之外,语鹦企服工具箱中还有自动拉群、标签建群、定时群发SOP等能帮助企业更高效实现运营的工具。欢迎大家前往语鹦企服官网免费体验!